http://linkeddata.center/kees/v1#requires

http://www.w3.org/2000/01/rdf-schema#label requires
http://www.w3.org/2000/01/rdf-schema#domain http://linkeddata.center/kees/v1#Plan
http://www.w3.org/1999/02/22-rdf-syntax-ns#type http://www.w3.org/2002/07/owl#ObjectProperty
http://www.w3.org/2002/07/owl#FunctionalProperty
http://www.w3.org/2000/01/rdf-schema#comment The referenced object must be interpreted as the :name of a named graph ( to be created or to be update). At least one kees:required named graph imust be newer tha the target graph.

https://mtp.linked.solutions/

http://xmlns.com/foaf/0.1/topic https://mtp.linked.solutions/kees

http://linkeddata.center/kees/v1#accrual:accrualPeriodicity

http://www.w3.org/2000/01/rdf-schema#label accrualPeriodicity
http://www.w3.org/2000/01/rdf-schema#domain http://linkeddata.center/kees/v1#Plan
http://www.w3.org/1999/02/22-rdf-syntax-ns#type http://www.w3.org/2002/07/owl#ObjectProperty
http://www.w3.org/2002/07/owl#FunctionalProperty
http://www.w3.org/2000/01/rdf-schema#comment The frequency with which data are added to a knowledge base.

http://linkeddata.center/kees/v1#workflow

http://www.w3.org/2000/01/rdf-schema#label workflow
http://www.w3.org/2000/01/rdf-schema#domain http://linkeddata.center/kees/v1#KnowledgeBase
http://www.w3.org/1999/02/22-rdf-syntax-ns#type http://www.w3.org/2002/07/owl#ObjectProperty
http://www.w3.org/2002/07/owl#FunctionalProperty
http://www.w3.org/2000/01/rdf-schema#comment relates to a RDF list of kees:Plan. The list order determine the plan execution.

http://purl.org/dc/elements/1.1/subject

http://www.w3.org/1999/02/22-rdf-syntax-ns#type http://www.w3.org/2002/07/owl#AnnotationProperty

http://linkeddata.center/kees/v1#sparqlQueryAskOperation

http://www.w3.org/2000/01/rdf-schema#label SPARQL query ask operation
http://www.w3.org/1999/02/22-rdf-syntax-ns#type http://www.w3.org/2000/01/rdf-schema#Datatype
http://www.w3.org/2000/01/rdf-schema#comment States the datatype of a literal string containing a sparql query ASK operation.

http://www.w3.org/2002/07/owl#deprecated

http://www.w3.org/1999/02/22-rdf-syntax-ns#type http://www.w3.org/2002/07/owl#AnnotationProperty

http://linkeddata.center/kees/v1#sparqlUpdateScript

http://www.w3.org/2000/01/rdf-schema#label SPARQL update script
http://www.w3.org/1999/02/22-rdf-syntax-ns#type http://www.w3.org/2000/01/rdf-schema#Datatype
http://www.w3.org/2000/01/rdf-schema#comment States the datatype of a literal string containing a sparql update scrirpt.

http://linkeddata.center/kees/v1#trustGraphMetric

http://www.w3.org/2000/01/rdf-schema#label trustGraphMetric
http://www.w3.org/1999/02/22-rdf-syntax-ns#type http://www.w3.org/2002/07/owl#NamedIndividual
http://www.w3.org/2000/01/rdf-schema#comment defines a metric that evaluate a trust value for a graph with a specific name. All can be used in graph quality observations.

http://linkeddata.center/kees/v1#sparqlQueryConstructOperation

http://www.w3.org/2000/01/rdf-schema#label SPARQL query construct operation
http://www.w3.org/1999/02/22-rdf-syntax-ns#type http://www.w3.org/2000/01/rdf-schema#Datatype
http://www.w3.org/2000/01/rdf-schema#comment States the datatype of a literal string containing a sparql query CONSTRUCT operation.

http://purl.org/dc/elements/1.1/modifed

http://www.w3.org/1999/02/22-rdf-syntax-ns#type http://www.w3.org/2002/07/owl#AnnotationProperty

http://linkeddata.center/kees/v1#planSequence

http://www.w3.org/2000/01/rdf-schema#label workflow
http://www.w3.org/2000/01/rdf-schema#domain http://linkeddata.center/kees/v1#KnowledgeBase
http://www.w3.org/1999/02/22-rdf-syntax-ns#type http://www.w3.org/2002/07/owl#ObjectProperty
http://www.w3.org/2002/07/owl#FunctionalProperty
http://www.w3.org/2000/01/rdf-schema#comment It is a shortcut to specify plan dependencies. For example: ex:kb kees:workflow ( ex:plan1 ex:plan2)` means that ex:plan2 kees:requires ex:plan1

http://purl.org/dc/elements/1.1/title

http://www.w3.org/1999/02/22-rdf-syntax-ns#type http://www.w3.org/2002/07/owl#AnnotationProperty

http://purl.org/dc/elements/1.1/description

http://www.w3.org/1999/02/22-rdf-syntax-ns#type http://www.w3.org/2002/07/owl#AnnotationProperty

_:0

http://www.w3.org/1999/02/22-rdf-syntax-ns#type http://www.w3.org/2002/07/owl#AllDifferent
http://www.w3.org/2002/07/owl#distinctMembers _:1

http://linkeddata.center/kees/v1

http://purl.org/dc/elements/1.1/description KEES ontology Defines few new terms used in KEES Language Application as defined in http://linkeddata.center/kees
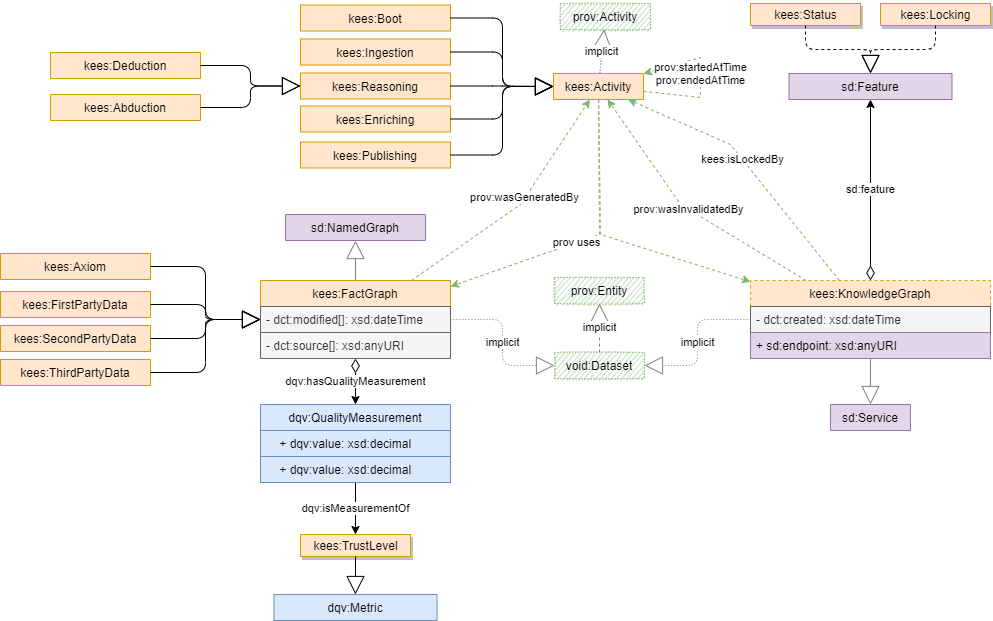
https://raw.githubusercontent.com/linkeddatacenter/kees/master/v1/images/uml.png
http://www.w3.org/2000/01/rdf-schema#label KEES Ontology
http://purl.org/dc/terms/license http://creativecommons.org/licenses/by/4.0/
http://purl.org/dc/elements/1.1/creator Enrico Fagnoni
http://xmlns.com/foaf/0.1/homepage http://linkeddata.center/kees/
http://www.w3.org/1999/02/22-rdf-syntax-ns#type http://www.w3.org/2002/07/owl#Ontology
http://www.w3.org/2002/07/owl#versionInfo V 1.2.3 Release 2019-01-22
http://purl.org/dc/elements/1.1/rights The KEES ontology is available under the Creative Commons Attribution 4.0 Unported license; see http://creativecommons.org/licenses/by/4.0/. In a nutshell, you are free to copy, distribute and transmit the work; to remix/adapt the work (e.g. to import the ontology and create specializations of its elements), as long as you attribute the work in the manner specified by the author or licensor (but not in any way that suggests that they endorse you or your use of the work). Proper Attribution: Simply include the statement "This work is based on the KEES ontology, developed by Enrico Fagnoni" and link back to http:/linkeddata.center/kees/v1
http://purl.org/dc/elements/1.1/title The KEES Vocabulary

http://purl.org/dc/terms/license

http://www.w3.org/1999/02/22-rdf-syntax-ns#type http://www.w3.org/2002/07/owl#AnnotationProperty

http://purl.org/dc/elements/1.1/creator

http://www.w3.org/1999/02/22-rdf-syntax-ns#type http://www.w3.org/2002/07/owl#AnnotationProperty

http://www.w3.org/2001/XMLSchema#success

http://www.w3.org/2000/01/rdf-schema#label has input
http://www.w3.org/2002/07/owl#priorVersion task processor input as a json structure.

http://purl.org/dc/elements/1.1/rights

http://www.w3.org/1999/02/22-rdf-syntax-ns#type http://www.w3.org/2002/07/owl#AnnotationProperty

http://linkeddata.center/kees/v1#guard

http://www.w3.org/2000/01/rdf-schema#label guard
http://www.w3.org/1999/02/22-rdf-syntax-ns#type http://www.w3.org/2002/07/owl#NamedIndividual
http://www.w3.org/2000/01/rdf-schema#comment A SPARQL service description feature that states that the RDF store supports KEES guard specifications

http://linkeddata.center/kees/v1#KnowledgeBaseDescription

http://www.w3.org/2000/01/rdf-schema#label KnowledgeBaseDescription
http://www.w3.org/1999/02/22-rdf-syntax-ns#type http://www.w3.org/2002/07/owl#Class
http://www.w3.org/2000/01/rdf-schema#comment A document describing a knowledge base configuration. A KEES Agent should be able to rebuild the whole knowlege graph just looking to the KEES configuration.

http://linkeddata.center/kees/v1#sparqlQueryDescribeOperation

http://www.w3.org/2000/01/rdf-schema#label SPARQL query describe operation
http://www.w3.org/1999/02/22-rdf-syntax-ns#type http://www.w3.org/2000/01/rdf-schema#Datatype
http://www.w3.org/2000/01/rdf-schema#comment States the datatype of a literal string containing a sparql query DESCRIBE operation

http://linkeddata.center/kees/v1#destructor

http://www.w3.org/2000/01/rdf-schema#label destructor
http://www.w3.org/1999/02/22-rdf-syntax-ns#type http://www.w3.org/2002/07/owl#ObjectProperty
http://www.w3.org/2000/01/rdf-schema#comment Specifies a resource (normally a SPIN Update resource) that destroies all resouces created by constructor. If not specified by default, to destroy all resources generated by constructod just drop all changed named graph referred from kees:changes property.

http://linkeddata.center/kees/v1#sparqlQuerySelectOperation

http://www.w3.org/2000/01/rdf-schema#label SPARQL query select operation
http://www.w3.org/1999/02/22-rdf-syntax-ns#type http://www.w3.org/2000/01/rdf-schema#Datatype
http://www.w3.org/2000/01/rdf-schema#comment States the datatype of a literal string containing a sparql query SELECT operation.

http://linkeddata.center/kees/v1#answers

http://www.w3.org/2000/01/rdf-schema#range http://linkeddata.center/kees/v1#Question
http://www.w3.org/2000/01/rdf-schema#label answers
http://www.w3.org/2000/01/rdf-schema#domain http://linkeddata.center/kees/v1#KnowledgeBase
http://www.w3.org/1999/02/22-rdf-syntax-ns#type http://www.w3.org/2002/07/owl#ObjectProperty
http://www.w3.org/2002/07/owl#FunctionalProperty
http://www.w3.org/2000/01/rdf-schema#comment answer a question

http://linkeddata.center/kees/v1#answerMethod

http://www.w3.org/2000/01/rdf-schema#label answerMethod
http://www.w3.org/1999/02/22-rdf-syntax-ns#type http://www.w3.org/2002/07/owl#ObjectProperty
http://www.w3.org/2000/01/rdf-schema#comment The method used to answer a question

http://xmlns.com/foaf/0.1/homepage

http://www.w3.org/1999/02/22-rdf-syntax-ns#type http://www.w3.org/2002/07/owl#AnnotationProperty

http://linkeddata.center/kees/v1#sharableKnowledge

http://www.w3.org/2000/01/rdf-schema#label sharableKnowledge
http://www.w3.org/1999/02/22-rdf-syntax-ns#type http://www.w3.org/2002/07/owl#NamedIndividual
http://linkeddata.center/kees/v1#KnowledgeBase
http://www.w3.org/2000/01/rdf-schema#comment The default name for all shared knowledge bases

http://linkeddata.center/kees/v1#from

http://www.w3.org/2000/01/rdf-schema#domain http://linkeddata.center/kees/v1#Plan
http://www.w3.org/1999/02/22-rdf-syntax-ns#type http://www.w3.org/2002/07/owl#ObjectProperty
http://www.w3.org/2002/07/owl#FunctionalProperty
http://www.w3.org/2000/01/rdf-schema#comment from
Specify the constructor of a plan. A constructor can be a data source or any resource that a KEES agent can understand (.e.g. a SPIN Construct ou Insert resource)

http://linkeddata.center/kees/v1#asserts

http://www.w3.org/2000/01/rdf-schema#label asserts
http://www.w3.org/2000/01/rdf-schema#domain http://linkeddata.center/kees/v1#Plan
http://www.w3.org/1999/02/22-rdf-syntax-ns#type http://www.w3.org/2002/07/owl#ObjectProperty
http://www.w3.org/2002/07/owl#FunctionalProperty
http://www.w3.org/2000/01/rdf-schema#comment a reasoning that mus eval to true.

http://purl.org/dc/elements/1.1/contributor

http://www.w3.org/1999/02/22-rdf-syntax-ns#type http://www.w3.org/2002/07/owl#AnnotationProperty

_:2

http://www.w3.org/2002/07/owl#onClass http://linkeddata.center/kees/v1#AccrualPolicy
http://www.w3.org/1999/02/22-rdf-syntax-ns#type http://www.w3.org/2002/07/owl#Restriction
http://www.w3.org/2002/07/owl#onProperty http://linkeddata.center/kees/v1#accrualPolicy
http://www.w3.org/2002/07/owl#qualifiedCardinality 1

_:3

http://www.w3.org/2002/07/owl#cardinality 1
http://www.w3.org/1999/02/22-rdf-syntax-ns#type http://www.w3.org/2002/07/owl#Restriction
http://www.w3.org/2002/07/owl#onProperty http://linkeddata.center/kees/v1#builds

https://mtp.linked.solutions/kees

http://purl.org/dc/terms/source https://github.com/linked-solutions/prefix.cc-harvest/master
http://www.w3.org/1999/02/22-rdf-syntax-ns#type http://www.w3.org/2002/07/owl#Ontology
http://purl.org/vocab/vann/preferredNamespaceUri http://linkeddata.center/kees/v1#
http://purl.org/vocab/vann/preferredNamespacePrefix kees
http://rdfs.org/ns/void#triples 150

http://linkeddata.center/kees/v1#Question

http://www.w3.org/2000/01/rdf-schema#label Question
http://www.w3.org/1999/02/22-rdf-syntax-ns#type http://www.w3.org/2002/07/owl#Class
http://www.w3.org/2000/01/rdf-schema#comment The Question represents the reason for the the knowledge base existence. In other words, the knoledge base exists to answer to questions. Question are natural language expressions that can be expressed as parametric SPARQL queries on a populated knowledge graph. The answer to a question can be a table of data, a structured document, a boolean or a translation of these in a natural language sentences.

_:4

http://www.w3.org/1999/02/22-rdf-syntax-ns#first http://linkeddata.center/kees/v1#replace
http://www.w3.org/1999/02/22-rdf-syntax-ns#rest http://www.w3.org/1999/02/22-rdf-syntax-ns#nil

http://linkeddata.center/kees/v1#Plan

http://www.w3.org/2000/01/rdf-schema#label Plan
http://www.w3.org/1999/02/22-rdf-syntax-ns#type http://www.w3.org/2002/07/owl#Class
http://www.w3.org/2000/01/rdf-schema#comment A subclass of a prov:Plan. States a named graph accual activity plan
http://www.w3.org/2000/01/rdf-schema#subClassOf _:2
_:3
_:5

http://linkeddata.center/kees/v1#AccrualPolicy

http://www.w3.org/2000/01/rdf-schema#label AccrualPolicy
http://www.w3.org/1999/02/22-rdf-syntax-ns#type http://www.w3.org/2002/07/owl#Class
http://www.w3.org/2000/01/rdf-schema#comment A KEES agent MUST recognize kees:modify and kees:create individuals as valid object for dct:accrualPolicy property in a kees:Plan. In case of inconsistencies or if no dct:accrualPolicy property is specified, the agent MUST choose kees:create. If the accrual policy is kees:create, the named graph and all related metadata MUST be deleted and recreated BEFORE to execute accrual policies.

http://linkeddata.center/kees/v1#changes

http://www.w3.org/2000/01/rdf-schema#label changes
http://www.w3.org/2000/01/rdf-schema#domain http://linkeddata.center/kees/v1#Plan
http://www.w3.org/1999/02/22-rdf-syntax-ns#type http://www.w3.org/2002/07/owl#ObjectProperty
http://www.w3.org/2002/07/owl#FunctionalProperty
http://www.w3.org/2000/01/rdf-schema#comment Specifies that the referenced URI is changed by the KEES Plan execution. URI MUST be a graph name. The resource referenced by keees:builds property must always referenced also by this property.

http://linkeddata.center/kees/v1#accrualPolicy

http://www.w3.org/2000/01/rdf-schema#range http://linkeddata.center/kees/v1#AccrualPolicy
http://www.w3.org/2000/01/rdf-schema#label accrualPolicy
http://www.w3.org/2000/01/rdf-schema#domain http://linkeddata.center/kees/v1#Plan
http://www.w3.org/1999/02/22-rdf-syntax-ns#type http://www.w3.org/2002/07/owl#ObjectProperty
http://www.w3.org/2002/07/owl#FunctionalProperty
http://www.w3.org/2000/01/rdf-schema#comment The policy governing the addition of items to a collection.

_:1

http://www.w3.org/1999/02/22-rdf-syntax-ns#first http://linkeddata.center/kees/v1#append
http://www.w3.org/1999/02/22-rdf-syntax-ns#rest _:4

http://linkeddata.center/kees/v1#append

http://www.w3.org/2000/01/rdf-schema#label update
http://www.w3.org/1999/02/22-rdf-syntax-ns#type http://www.w3.org/2002/07/owl#NamedIndividual
http://linkeddata.center/kees/v1#AccrualPolicy
http://www.w3.org/2000/01/rdf-schema#comment An accrual policy where the data ar appended to existing named graphs

_:5

http://www.w3.org/2002/07/owl#someValuesFrom http://www.w3.org/2002/07/owl#Thing
http://www.w3.org/1999/02/22-rdf-syntax-ns#type http://www.w3.org/2002/07/owl#Restriction
http://www.w3.org/2002/07/owl#onProperty http://linkeddata.center/kees/v1#changes

http://linkeddata.center/kees/v1#builds

http://www.w3.org/2000/01/rdf-schema#label builds
http://www.w3.org/2000/01/rdf-schema#domain http://linkeddata.center/kees/v1#Plan
http://www.w3.org/1999/02/22-rdf-syntax-ns#type http://www.w3.org/2002/07/owl#ObjectProperty
http://www.w3.org/2002/07/owl#FunctionalProperty
http://www.w3.org/2002/07/owl#InverseFunctionalProperty
http://www.w3.org/2000/01/rdf-schema#comment Relates to the target graph name. That contains metadata and data derived from a KEES agent activities.
http://www.w3.org/2000/01/rdf-schema#subPropertyOf http://www.w3.org/2002/07/owl#topObjectProperty

http://linkeddata.center/kees/v1#replace

http://www.w3.org/2000/01/rdf-schema#label create
http://www.w3.org/2000/01/rdf-schema#isDefinedBy http://linkeddata.center/kees/:
http://www.w3.org/1999/02/22-rdf-syntax-ns#type http://www.w3.org/2002/07/owl#NamedIndividual
http://linkeddata.center/kees/v1#AccrualPolicy
http://www.w3.org/2000/01/rdf-schema#comment An accrual policy where the named graph is re-created on data change

http://linkeddata.center/kees/v1#KnowledgeBase

http://www.w3.org/2000/01/rdf-schema#label KnowledgeBase
http://www.w3.org/1999/02/22-rdf-syntax-ns#type http://www.w3.org/2002/07/owl#Class
http://www.w3.org/2000/01/rdf-schema#comment A container of linked data with a purpose, that is a related set information that can be composed to provide answer to some questions.